Deze leeswijzer geeft u inzicht in de opbouw van de programmabegroting 2026 van de gemeente Cranendonck. De programmabegroting is opgebouwd uit drie hoofdstukken en de bijlagen. Hieronder wordt per hoofdstuk de inhoud kort toegelicht.
De begroting 2026 is net als de die van 2025 opgemaakt in het in 2025 in gebruik genomen Planning & Control systeem. Daarmee is meer samenhang tussen missie, strategische doelstellingen en concrete activiteiten. Het Kompas voor Cranendonck is de nieuwe leidraad voor alle gemeentelijke beleid en plannen. Bij de missie en de strategische doelstellingen is de relatie gelegd met het Kompas voor Cranendonck. Elk programma kent haar specifieke doelstellingen die behaald moeten worden door de direct daaraan verbonden inspanningen met concrete resultaten. Uiteindelijk is het de bedoeling dat meer en duidelijkere samenhang in de begroting tussen missie, doelen en resultaten de controlerende én kaderstellende rol van de raad meer en beter ondersteunt.
Hoofdstuk 1: Programmaverantwoording
In dit hoofdstuk vindt u een toelichting op de beleidsvoornemens per programma inclusief de financiële consequenties hiervan. De indeling in de zes programma’s wordt aangehouden:
- Wonen + leven
- Economie + ondernemen
- Recreatie + toerisme
- Sociaal domein
- Bestuur + algemene dekkingsmiddelen
- Overhead
In programma 1 t/m 5 is per product de volgende informatie opgenomen:
De missie van het programma
Hierin staat het waarom van het programma beschreven. Een programma is een manier van samenwerken aan een opgave, die een (gemeentelijke) organisatie in staat stelt bepaalde baten (effecten ) tot stand te brengen en daarmee één of meer organisatiedoelen te verwezenlijken.
De producten
Hier staan de beleidsproducten die onder het programma vallen en die aansluiten bij de organisatiestructuur.
Wat wil de raad bereiken?
Hierin leest u welke (strategische) doelen bij het product horen. Een doel is de gewenste uitkomst of het effect dat we willen bereiken. Die effecten zijn het gevolg van de optelling van de onderliggende concrete resultaten van inspanningen, activiteiten, projecten, kredieten enz.
Wat gaan we ervoor doen?
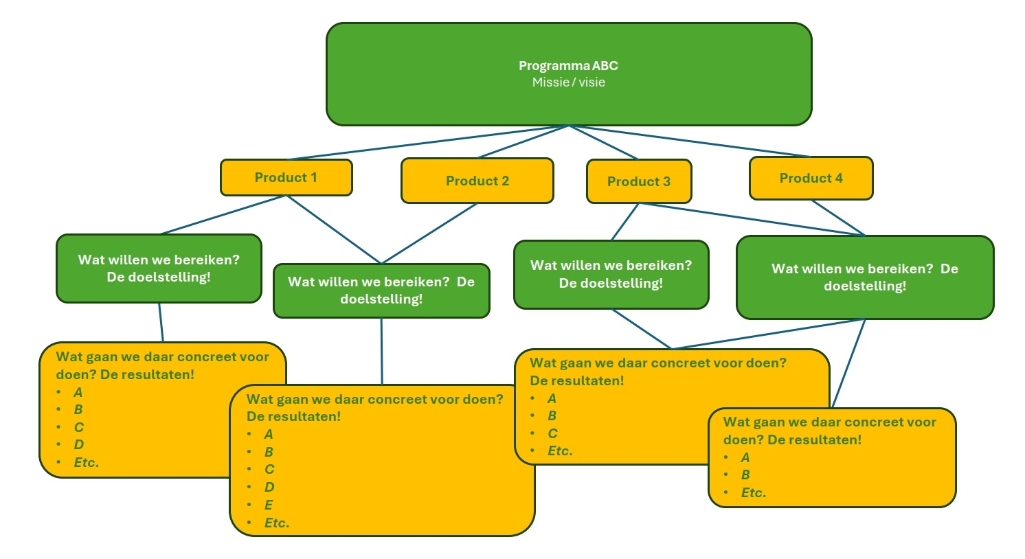
Hier leest u wat we concreet gaan doen om de doelen dichterbij te brengen en de effecten te bereiken. Dat zijn dus de concrete tastbare resultaten en meetbare veranderingen. De samenhang tussen missie/visie, product, doelen en concrete acties met resultaten geven we bij elk programma ter illustratie als volgt weer met een doelenboom:

Resultaatafspraken LTA
De onderwerpen die op de LTA geagendeerd worden.
Beleidsindicatoren
Hier worden conform de vernieuwde BBV-richtlijnen een aantal beleidsindicatoren benoemd.
Relatie met verbonden partijen
Hier worden heel beknopt de verbonden partijen benoemd die een relatie hebben met het betreffende programma. Dit bevordert het integrale beeld (nieuwe BBV-richtlijn).
Overzicht baten en lasten programma
In dit overzicht zijn de totalen per product opgenomen.
Programma 6 heeft een afwijkende opbouw.
Hoofdstuk 2: Paragrafen
Conform de verslaggevingsregels voor het opstellen van de programmabegroting (Besluit Begroting en Verantwoording provincies en gemeenten BBV), zijn negen paragrafen opgenomen:
- Paragraaf Bedrijfsvoering
- Paragraaf Wet Open Overheid
- Paragraaf Grondbeleid
- Paragraaf Onderhoud kapitaalgoederen
- Paragraaf Subsidies
- Paragraaf Weerstandsvermogen en risicobeheersing
- Paragraaf Financiering
- Paragraaf Lokale heffingen
- Paragraaf Verbonden partijen
Tot slot
Het wegvallen van onze strateeg en concerncontroller hebben wel effect op het proces en mogelijk kwaliteit gehad. Hiervoor heeft u hopelijk enige coulance.