Deze leeswijzer geeft u inzicht in de opbouw van de jaarstukken 2024 van de gemeente Cranendonck. De jaarstukken zijn opgebouwd uit drie hoofdcomponenten, namelijk het jaarverslag, de jaarrekening en de bijlagen. Hieronder wordt per component de inhoud kort toegelicht.
Jaarverslag
Het jaarverslag bestaat uit 2 onderdelen, namelijk de programmaverantwoording en de paragrafen.
Programmaverantwoording
In dit onderdeel van de jaarstukken verantwoorden we het uitgevoerde beleid. De programma’s zijn conform de programmabegroting 2023 opgenomen, namelijk:
• 1. Wonen + leven
• 2. Economie + Ondernemen
• 3. Recreatie + toerisme
• 4. Sociaal Domein
• 5. Bestuur + algemene dekkingsmiddelen
• 6. Overhead
Het college-uitvoeringsprogramma
Het college uitvoeringsprogramma (CUP) uit de lange-termijnagenda (LTA) is daar waar het de, realisatie in 2024 betreft gelabeld met het CU nummer. Ook de onderdelen die als "doorlopend" voor de hele raadsperiode zijn op die manier gelabeld. Alle onderdelen uit het CUP die in de LTA als op "afgedaan" in eerder jaren staan zijn niet meer specifiek gelabeld.
Planning & control structuur
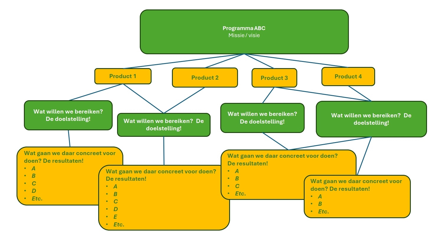
In 2024 hebben we een nieuwe Planning & Control tool in gebruik genomen: Pepperflow. De begroting 2025 hebben we al opgezet met die tool, die van 2024 nog niet. Desondanks maken we de jaarstukken 2024 toch op binnen Pepperflow. Daarvoor hebben we eerst de programma’s van de begroting 2024 in een duidelijkere P&C structuur gezet door de concrete doelen (kaders) en inspanningen (uitvoering) er uit te filteren en vooral de resultaten daarop te verantwoorden. Visueel ziet die structuur er als volgt uit:

We hebben per programma vervolgens de volgende informatie opgenomen:
• De missie van het programma
Hierin refereren we aan wat we willen bereiken per programma. Deze missies zijn overgenomen zoals vastgelegd in de programmabegroting 2024.
• Wat hebben gedaan en wat hebben we hiermee bereikt?
Hier laten we zien waar het gevoerde beleid zich in 2024 met name op gericht heeft en wat we daadwerkelijk bereikt hebben.
• De producten
Dit zijn de producten zoals vastgelegd in de Programmabegroting 2024. Per product is op hoofdlijnen toegelicht wat we bereikt hebben. Vervolgens geven we per product aan wat we willen bereiken en wat we hebben gedaan in 2024 om deze doelen te bereiken.
• Beleidsindicatoren
Per programma benoemen we conform de vernieuwde BBV-richtlijnen een aantal beleidsindicatoren.
• Relatie met verbonden partijen
Per programma benoemen we beknopt de verbonden partijen die een relatie hebben met het betreffende programma. Dit bevordert het integrale beeld (nieuwe BBV-richtlijn).
• Overzicht baten en lasten
Per programma is een totaaloverzicht van de kosten toegevoegd.
• Verantwoording afwijkingen
Per product is een analyse van de financiële afwijkingen toegevoegd. Aangezien de cijfers afgerond worden op duizendtallen, kan het voorkomen dat er kleine afwijkingen voorkomen tussen de tabellen en de analyse hierop.
Paragrafen
Conform de verslagleggingsregels voor het opstellen van de jaarstukken is een aantal paragrafen opgenomen:
• Paragraaf Bedrijfsvoering inclusief rechtmatigheidsverantwoording
• Paragraaf Wet Open Overheid
• Paragraaf Weerstandsvermogen en risicobeheersing
• Paragraaf Verbonden partijen
• Paragraaf Financiering
• Paragraaf Lokale heffingen
• Paragraaf Onderhoud kapitaalgoederen
• Paragraaf Grondbeleid
• Paragraaf Subsidies
De paragrafen Subsidies is niet verplicht.
Jaarrekening
Het tweede hoofdcomponent, de jaarrekening, bestaat uit 2 onderdelen, namelijk de staat van baten en lasten en de balans. Beide onderdelen zijn voorzien van een toelichting.
Bijlagen
In het derde en laatste hoofdcomponent is een aantal bijlagen ter toelichting opgenomen. Te weten:
• Staat van reserves en voorzieningen
• Overzicht investeringen
• SISA-verantwoordingsinformatie
• Overzicht over te hevelen budgetten
• Overzicht kerngegevens
• Monitor Sociaal Domein
• Lijst met afkortingen